10--SSH进阶

1、ssh客户端工具

  • 查看参数和帮助方法

==ssh --help==

==man ssh==

  • 常见参数

    • windows
    • linux
    • macos
    • 提供的ssh命令,会有些区别,查看帮助后使用即可。

    linux下ssh远程登录

简单用法
[root@web-7 ~]#ssh root@10.0.0.41
root@10.0.0.41's password: 
Last login: Fri Apr 22 16:48:04 2022 from 10.0.0.7



-p ssh端口
-l 远程用户名,如果不指定用户,会使用当前默认的登录用户名。

[root@web-7 ~]#ssh -p 22 -l root 10.0.0.41
root@10.0.0.41's password: 
Last login: Fri Apr 22 17:44:00 2022 from 10.0.0.7

windows下ssh登录

cmd命令行提供的ssh命令

[C:\~]$ ssh root@10.0.0.7 22


Connecting to 10.0.0.7:22...
Connection established.
To escape to local shell, press 'Ctrl+Alt+]'.

WARNING! The remote SSH server rejected X11 forwarding request.
Last login: Fri Apr 22 17:33:13 2022
[root@web-7 ~]#

使用xshell等工具

image-20220422174637286

2、踢掉用户下线pkill

who命令
w命令

查看当前机器登录用户信息

踢掉用户下线的命令,根据终端名干掉

[root@web-7 ~]#pkill -kill -t pts/0

或者直接干掉进程

[root@web-7 ~]#ps -ef|grep ssh
root       1601      1  0 17:24 ?        00:00:00 /usr/sbin/sshd -D
root       2026   1601  0 17:49 ?        00:00:00 sshd: root@pts/1
root       2084   1601  0 17:50 ?        00:00:00 sshd: root@pts/0
root       2105   1601  1 17:50 ?        00:00:00 sshd: root@pts/2
root       2127   2028  0 17:50 pts/1    00:00:00 grep --color=auto ssh
[root@web-7 ~]#kill 2105

免密登录(重点)

经过一段时间后,开发人员和运维人员都觉得使用密码SSH登录的方式太麻烦(每次登录都需要输入密码,难记又容易泄露密码)。

为了安全和便利性方面考虑,要求运维人员给所有服务器实现免密码登录。

基于公私钥的认证(免密码登录)

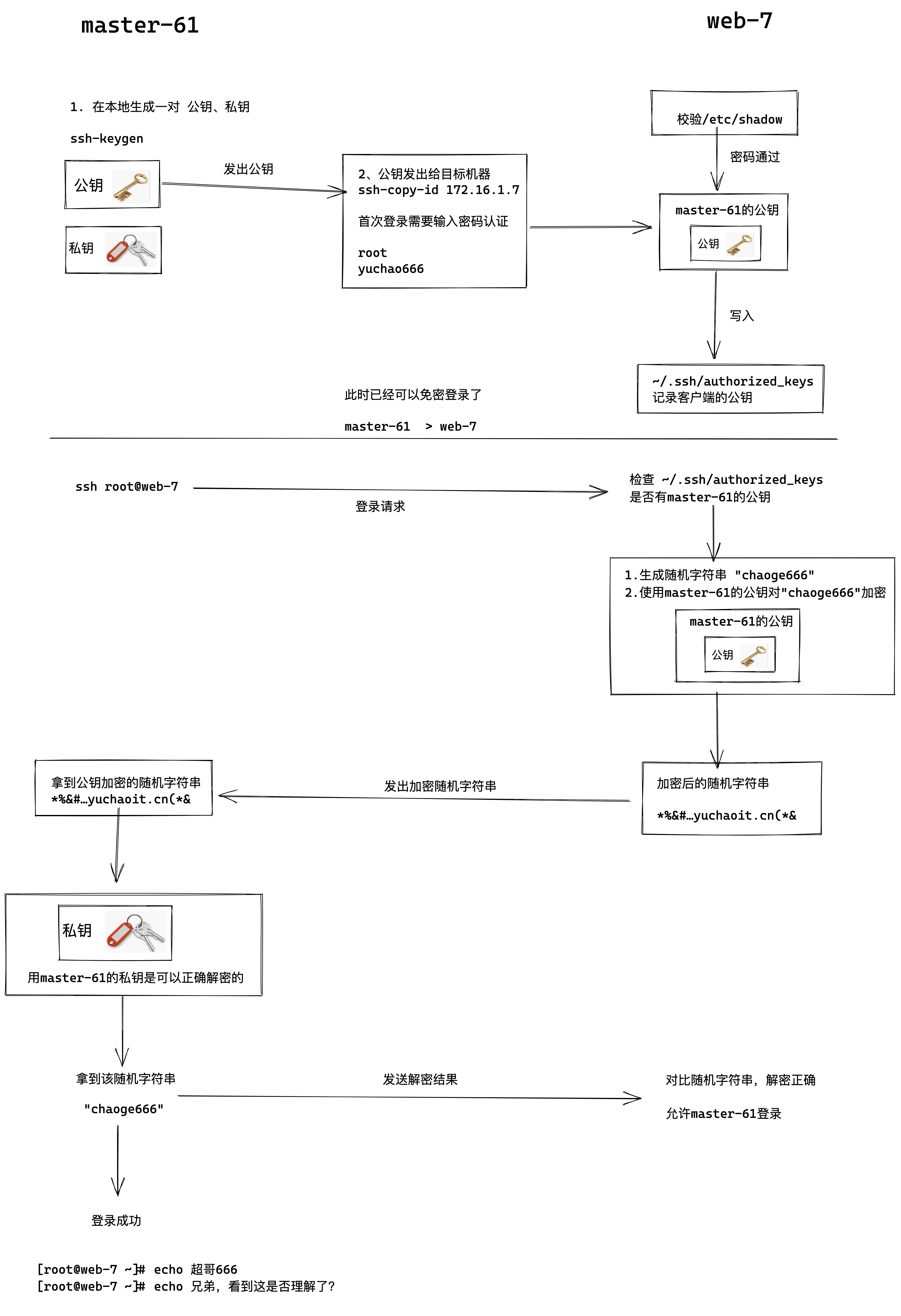
基于密钥对认证,也就是所谓的免密码登录,理解免密登录原理:

1.机器A 想免密码登录 机器B
2.机器A得发送自己的公钥给机器B

公钥免密登录

1.master-61机器生成一对公私钥
2.master-61机器发送自己的公钥,ssh-copy-id命令发给 web-7,此时需要输入web-7的账号密码,输入正确密码后。
3.web-7机器将master-61的公钥写入本地的~/.ssh/authorized_keys 已信任的公钥文件中
4.下一次master-61再次ssh登录web-7,web-7去本地的~/.ssh/authorized_keys文件里搜索master-61的公钥,如果找到了,生成随机字符串
5.web-7将生成的随机字符串结合master-61的公钥加密处理,返回给master-61
6.master-61拿到该加密后的随机字符串,使用自己的私钥解密,解密成功后将原始随机字符串发给web-7
7.web-7比对该随机字符串,确认正确,允许登录。

基于公私钥认证实践(重要)

原理很复杂、但是操作很简单,其实就几条命令,生成了几个配置文件;

但是于超老师给你讲清楚原理,了解其背后的通信过程,无论是排错,还是ssh出现安全问题,回头思考这个流程,就能摸索出解决方案。

image-20220211155415575

免密登录步骤

1.创建秘钥对,全部回车,默认即可
[root@master-61 ~]#ssh-keygen 
Generating public/private rsa key pair.
Enter file in which to save the key (/root/.ssh/id_rsa): 
Created directory '/root/.ssh'.
Enter passphrase (empty for no passphrase): 
Enter same passphrase again: 
Your identification has been saved in /root/.ssh/id_rsa.
Your public key has been saved in /root/.ssh/id_rsa.pub.
The key fingerprint is:
SHA256:ENZzEVp+qIjG+Cb/MBko8anhY8JGrbqLhR8+6ZI9B2o root@master-61
The key's randomart image is:
+---[RSA 2048]----+
|      o.  +o     |
|     . .o+..     |
|.     . .oo .    |
| o.= . o . .     |
|o.=.= . S        |
|+=oo o           |
|+@+o*            |
|XE*=.o           |
|*=++...          |
+----[SHA256]-----+


2.查看生成的公私钥
[root@master-61 ~]#ls -l ~/.ssh/
total 8
-rw------- 1 root root 1679 Apr 22 19:43 id_rsa
-rw-r--r-- 1 root root  396 Apr 22 19:43 id_rsa.pub


3.发送公钥给目标机器
[root@master-61 ~]#ssh-copy-id web-7
/usr/bin/ssh-copy-id: INFO: Source of key(s) to be installed: "/root/.ssh/id_rsa.pub"
The authenticity of host 'web-7 (10.0.0.7)' can't be established.
ECDSA key fingerprint is SHA256:Csqwr63+SZRFFOug/IGoFTgRe8hDSI/QalSMBcC6IaU.
ECDSA key fingerprint is MD5:4c:9a:37:e2:5b:b5:de:a8:bf:90:b5:28:d8:5b:ac:60.
Are you sure you want to continue connecting (yes/no)? yes
/usr/bin/ssh-copy-id: INFO: attempting to log in with the new key(s), to filter out any that are already installed
/usr/bin/ssh-copy-id: INFO: 1 key(s) remain to be installed -- if you are prompted now it is to install the new keys
root@web-7's password: 

Number of key(s) added: 1

Now try logging into the machine, with:   "ssh 'web-7'"
and check to make sure that only the key(s) you wanted were added.


4.测试是否可以免密登录
[root@master-61 ~]#ssh root@web-7
Last login: Fri Apr 22 17:50:42 2022 from 10.0.0.1
[root@web-7 ~]#

检查web-7上的authorized_keys

[root@web-7 ~]#cat ~/.ssh/authorized_keys 
ssh-rsa AAAAB3NzaC1yc2EAAAADAQABAAABAQDRsvpXAYBkQ/q3X9Rs7s+W5ppBaHj4zqtLk6Dvk0yvpFYIJvgvK27Q0hZWE5lXgiSpeYY3wXsg0SLI0/DAEU+mi2mrSUaCMDyia9A0vtpKsu574QDl2eOgU46sBrKfUw1vxC5Ow5awCzHu6RCdvo6mqVLDfqBG4e+pUEvYP4XVL4LMPqK0Wp5OZNprtIXzu57xE+wNUcbwC+hWc/2VSyBAtu9VXtVebrUk9t8hVAhKc2e7m8feexd+/WK5a4/FTj7oQb6P7GK+7gVXY6Thgwv54uIR9gSDU1U5aqEI9ng0xPUyI5KDMWjn2O2mfPY2tMF9ZsAgXJ/S7daMefRzdFvp root@master-61

检验master-61的公私钥文件

公钥
[root@master-61 ~]#cat ~/.ssh/id_rsa.pub 
ssh-rsa AAAAB3NzaC1yc2EAAAADAQABAAABAQDRsvpXAYBkQ/q3X9Rs7s+W5ppBaHj4zqtLk6Dvk0yvpFYIJvgvK27Q0hZWE5lXgiSpeYY3wXsg0SLI0/DAEU+mi2mrSUaCMDyia9A0vtpKsu574QDl2eOgU46sBrKfUw1vxC5Ow5awCzHu6RCdvo6mqVLDfqBG4e+pUEvYP4XVL4LMPqK0Wp5OZNprtIXzu57xE+wNUcbwC+hWc/2VSyBAtu9VXtVebrUk9t8hVAhKc2e7m8feexd+/WK5a4/FTj7oQb6P7GK+7gVXY6Thgwv54uIR9gSDU1U5aqEI9ng0xPUyI5KDMWjn2O2mfPY2tMF9ZsAgXJ/S7daMefRzdFvp root@master-61


私钥文件
[root@master-61 ~]#ls -l  ~/.ssh/id_rsa
-rw------- 1 root root 1679 Apr 22 19:43 /root/.ssh/id_rsa


已连接过的主机指纹
[root@master-61 ~]#cat   ~/.ssh/known_hosts 
web-7,10.0.0.7 ecdsa-sha2-nistp256 AAAAE2VjZHNhLXNoYTItbmlzdHAyNTYAAAAIbmlzdHAyNTYAAABBBL/Sx3bAaNcKqo7pC4FTYk3gyZ6hd1D/DKUWVfOd4gZb/8XwlAxWauceHe/BAsW5Z8pEmG6AjSyHM8ckOs94c7Y=

配置文件总结

在整个免密登录过程中,涉及的配置文件

客户端,需要生成公私钥,检查如下目录
[root@master-61 ~]#ls ~/.ssh/
id_rsa  id_rsa.pub  known_hosts


服务端,记录客户端的公钥
[root@web-7 ~]#ls ~/.ssh/
authorized_keys  id_rsa  id_rsa.pub  known_hosts


其实整个过程就

1个目录 ~/.ssh/
四个配置文件
authorized_keys  id_rsa  id_rsa.pub  known_hosts

SSH远程执行命令

ssh不仅可以用来连接服务器、也可以远程执行命令

ssh远程执行命令不会登录到服务器,只会远程的执行命令,返回执行结果就结束了

查看远程机器的信息

查看主机名

[root@master-61 ~]#ssh root@10.0.0.7 hostname
web-7

查看内存

[root@master-61 ~]#ssh root@10.0.0.7 free -m
              total        used        free      shared  buff/cache   available
Mem:           1982          91        1654           9         235        1720
Swap:             0           0           0

远程创建文件

[root@master-61 ~]#ssh root@10.0.0.7 touch /opt/新年快乐.log
[root@master-61 ~]#

[root@master-61 ~]#ssh root@10.0.0.7 ls /opt -l
total 0
-rw-r--r-- 1 root root 0 Apr 22 20:16 新年快乐.log

远程安装软件redis

[root@master-61 ~]#ssh root@10.0.0.7  yum install redis -y

远程查看服务状态

[root@master-61 ~]#ssh root@10.0.0.7  systemctl status redis
● redis.service - Redis persistent key-value database
   Loaded: loaded (/usr/lib/systemd/system/redis.service; disabled; vendor preset: disabled)
  Drop-In: /etc/systemd/system/redis.service.d
           └─limit.conf
   Active: inactive (dead)

ssh安全防御

安全因素

1.ssh支持密码连接、秘钥连接两个方式,为了密码别泄露,你得关闭密码登录
2.默认端口号全世界都知道是22,你得改掉
3.如果客户端私钥被窃取,root服务器也就危险了

ssh优化

禁止密码登录,只允许公钥登录

[root@web-7 ~]#grep -Ei '^(pubkey|password)' /etc/ssh/sshd_config 
PubkeyAuthentication yes
PasswordAuthentication no

修改默认22端口

Port 22422

限制主机登录条件、设定iptables规则,只允许跳板机的流量登录,其他机器的流量全部禁止。

1.安装防火墙
yum install iptables-services -y

2.开启内核防火墙功能,载入防火墙功能
[root@web-7 ~]#modprobe ip_tables
[root@web-7 ~]#modprobe iptable_filter 
[root@web-7 ~]#modprobe iptable_nat
[root@web-7 ~]#modprobe ip_conntrack
[root@web-7 ~]#modprobe ip_conntrack_ftp
[root@web-7 ~]#modprobe ip_nat_ftp
[root@web-7 ~]#modprobe ipt_state


3.禁用firwalld服务、单独开启iptables服务
[root@web-7 ~]#systemctl stop firewalld
[root@web-7 ~]#systemctl disable firewalld

[root@web-7 ~]#systemctl start iptables

4.清空默认规则,单独设定一条规则
[root@web-7 ~]#iptables -F
[root@web-7 ~]#
[root@web-7 ~]#iptables -X
[root@web-7 ~]#iptables -Z
[root@web-7 ~]#iptables -A INPUT ! -s 172.16.1.61 -p tcp --dport 22422 -j DROP

5.查看防火墙规则
[root@web-7 ~]#iptables -L
Chain INPUT (policy ACCEPT)
target     prot opt source               destination         
DROP       tcp  -- !172.16.1.61          anywhere             tcp dpt:22422

Chain FORWARD (policy ACCEPT)
target     prot opt source               destination         

Chain OUTPUT (policy ACCEPT)
target     prot opt source               destination

登录测试,此时只有master-61机器可以登录

[root@master-61 ~]#ssh -p 22422 root@172.16.1.7
Last login: Sat Apr 23 17:54:21 2022 from 172.16.1.61
[root@web-7 ~]#

其他机器,流量根本是过不去的

[root@nfs-31 ~]#ssh -p 22422 root@172.16.1.7

卡死,无法登录

扩展总结(ssh加密算法)

图解SSH加密算法

动画解释对称加密、非对称加密

对称加密算法

  • des 对称的公钥加密算法,安全低,数据传输速度快;使用同一个秘钥进行加密或解密

image-20220211165843700

非对称加密算法(ssh连接就是非对称加密)

rsa 非对称的公钥加密算法,安全,数据传输速度慢 ,SSH默认的加密算法

上面的数据是加密了,这个钥匙,如果丢了怎么办?被别人恶意获取到不还是危险吗?

image-20220211171802522

中间人攻击(了解)

image-20220211172540491

【Client如何保证自己接收到的公钥就是来源于目标Server机器的?】

上图看似理所当然,然而此时一位不愿意透露姓名的黑客路过,并且做了如下事情

  1. 拦截客户端的登录请求
  2. 向客户端发送黑客自己的公钥,这时客户端可能并不知道,并且用了此公钥对数据进行了加密
  3. 客户端发送假的公钥,加密后的数据,黑客拿到了此加密后的数据,再用自己的私钥进行解密
  4. 客户端的数据此时已被黑客截取

ssh通过指纹确认解决该文件

回顾上述于超老师讲解的ssh首次连接,用户进行服务器的指纹确认,再和服务器的公钥对比即可。

SSH批量分发密钥

目前ssh免密登录的问题

每一台首次进行免密连接的机器,都需要如下操作

1.手动生成秘钥对
2.服务端首次连接的指纹确认需要输入yes、正确的密码
3.修改sshd的配置文件,修改端口,监听ip,秘钥方式,禁止密码登录等;
4.重启sshd服务
5.测试是否可以免密登录

这些步骤,机器少还可以,如果机器数量较多,那工作量就很大,人为难以维护;

并且全部流程手动维护,难免敲错,遗漏步骤等,也难以进行最后的验证,因此必须实现脚本自动化;

任务需求

1.新创建好一个机器,在master-61机器上执行一次脚本,上述免密登录操作自动完成,无须人工介入。

记录免密登录步骤

交互记录:

1.生成公私钥
ssh-keygen

2.连接确认,输入yes
ssh-copy-id 10.0.0.31

3.输入密码
ssh-copy-id 10.0.0.31

解决需要人为交互的部分

解决公钥分发的交互

1.第一次指纹确认,如何解决这个yes or no的输入?

[root@master-61 ~]#ssh-copy-id root@172.16.1.31
/usr/bin/ssh-copy-id: INFO: Source of key(s) to be installed: "/root/.ssh/id_rsa.pub"
The authenticity of host '172.16.1.31 (172.16.1.31)' can't be established.
ECDSA key fingerprint is SHA256:Csqwr63+SZRFFOug/IGoFTgRe8hDSI/QalSMBcC6IaU.
ECDSA key fingerprint is MD5:4c:9a:37:e2:5b:b5:de:a8:bf:90:b5:28:d8:5b:ac:60.
Are you sure you want to continue connecting (yes/no)? 


解决办法,添加参数,不检查指纹
ssh-copy-id 172.16.1.31 -o StrictHostKeyChecking=no

2.第二次需要人为操作,输入首次登录的密码,可以通过sshpass命令传入密码

yum install sshpass -y

sshpass -p '123123' ssh-copy-id 172.16.1.31 -o StrictHostKeyChecking=no

解决公私钥创建的交互

3.生成密钥对的环节,也就是指定公私钥存储到哪里

指定key输出位置
ssh-keygen -f /root/.ssh/id_rsa.pub

4.跳过输入密码,直接-N指定空密码即可

ssh-keygen -f /root/.ssh/id_rsa.pub -N ''

脚本原型

注意先安装好sshpass命令

yum install sshpass -y

login_key.sh

#!/bin/bash

#1.跳过输入公私钥创建的密码
echo "正在创建公私钥..."
if [ -f /root/.ssh/id_rsa ]
then
  echo "密钥对已经存在"
else
  ssh-keygen -f /root/.ssh/id_rsa -N '' > /tmp/create_ssh.log 2>&1
fi

#2.自动输入目标机器密码 
echo "正在分发公钥中..."
for ip in {7,8,9,31}
do
  sshpass -p '123123' ssh-copy-id 172.16.1.${ip} -o StrictHostKeyChecking=no > /tmp/create_ssh.log 2>&1
  echo "正在验证免密登录结果中...."
  echo "远程获取到主机名: $(ssh 172.16.1.${ip} hostname)"
done

此时可以手动验证免密登录

[root@master-61 ~]#ssh root@172.16.1.31
Last login: Fri Apr 22 20:28:56 2022 from 10.0.0.1
[root@nfs-31 ~]#

ssh大作业(根据要求部署)

建议登录的别名


alias sshweb7='ssh root@172.16.1.7 -p 22999'
alias sshweb8='ssh root@172.16.1.8 -p 22999'
alias sshweb9='ssh root@172.16.1.9 -p 22999'
alias sshnfs31='ssh root@172.16.1.31 -p 22999'
alias sshrsync41='ssh root@172.16.1.41 -p 22999'

windows部分

让windows可以免密登录master-61机器

master-61管理机

1.修改ssh端口为22999
2.关闭用户名密码登录
3.开启通过公私钥登录

被管理机

1.修改ssh端口为22999
2.关闭用户名密码登录
3.开启通过公私钥登录
4.指定监听内网地址,172.16.1.xx

要求部署效果

1.master-61机器只能通过公私钥登录,禁止用户密码连接
2.所有主机的ssh端口全都是22999
3.被管理的机器只能通过内网、且使用公私钥连接。

进阶篇脚本操作(可选题)

1.管理机自动创建公私钥
2.管理机自动分发公钥到备管理机
3.远程修改被管理机的ssh连接端口为22999,监听地址是172.16.1.xx
4.远程修改被管理机不允许密码登录,只能是密钥登录
5.修改完毕后,验证是否生效,远程查看所有被管理主机的主机名

参考写法

  • 思路不唯一
  • 可优化还很多

  • 脚本是一个工艺品,不断打磨,不断完善

批量修改配置文件(参考)


#1.管理机自动创建公私钥
echo "正在创建公私钥..."
if [ -f /root/.ssh/id_rsa ]
then
  echo "密钥对已经存在,请检查!"
else
  ssh-keygen -f /root/.ssh/id_rsa -N '' > /tmp/create_ssh.log 2>&1
fi

#2.管理机自动分发公钥到备管理机
echo "正在分发公钥中...分发的机器列表是{7,8,31,41}"
for ip in {7,8,31,41}
do
  sshpass -p '123123' ssh-copy-id 172.16.1.${ip} -o StrictHostKeyChecking=no > /tmp/create_ssh.log 2>&1
  echo "正在验证免密登录结果中...."
  echo "远程获取到主机名: $(ssh 172.16.1.${ip} hostname)"
done


#3.远程修改被管理机的ssh连接端口为22999,监听地址是172.16.1.xx
for ip in {7,8,31,41}
do
    echo "修改172.16.1.${ip}的ssh端口中..."
    ssh root@172.16.1.${ip} "sed -i '/Port 22/c Port 22999' /etc/ssh/sshd_config"
done




#4.远程修改被管理机不允许密码登录,只能是密钥登录
for ip in {7,8,31,41}
do
    echo "禁止密码登录参数修改中...当前操作的机器是172.16.1.${ip}"
    ssh root@172.16.1.${ip} "sed -i '/^PasswordAuthentication/c PasswordAuthentication no' /etc/ssh/sshd_config"
    echo "允许公钥登录参数修改中...当前操作的机器是172.16.1.${ip}"
    ssh root@172.16.1.${ip}  "sed -i  '/PubkeyAuthentication/c PubkeyAuthentication yes'  /etc/ssh/sshd_config"
done

重启ssh服务以及验证结果(参考)

1.批量重启sshd服务


for ip in {7,8,31,41}
do
    echo "重启sshd服务中,当前操作的机器是172.16.1.${ip}"
    ssh root@172.16.1.${ip} "systemctl restart sshd"
done

2.修改完毕后,验证是否生效,远程查看所有被管理主机的主机名



for ip in {7,8,31,41}
do
    echo "远程获取主机名中,当前操作的机器是172.16.1.${ip}"
    ssh -p 22999 root@172.16.1.${ip}  "hostname"
    echo "==========================================="
done

3.远程检查sshd端口

for ip in {7,8,31,41}
do
    echo "远程查看sshd端口中,当前操作的机器是172.16.1.${ip}"
    ssh -p 22999 root@172.16.1.${ip}  "netstat -tunlp|grep sshd"
    echo "===================================="
done

4.远程检查配置文件

for ip in {7,8,31,41}
do
    echo "远程查看sshd端口中,当前操作的机器是172.16.1.${ip}"
    ssh -p 22999 root@172.16.1.${ip}  "grep -Ei '^(pubkey|password)' /etc/ssh/sshd_config"
    echo "===================================="
done

变态型作业

不是于超老师狠,而是真的不希望你假期光剩下玩了,😁哈哈

作业要求

1.在master-61机器上远程一键安装rsyncd服务端,修改配置文件,且正确启动,确保可以rsync数据同步
2.在master-61机器上远程一键安装nfs服务端,修改配置文件,且正确启动,确保可以正确挂载
3.在master-61机器上远程一键安装lsyncd服务,修改配置文件,且正确启动,确保可以实现数据实时同步
4.在master-61机器上远程一键部署web-7的nginx服务,修改配置文件端口为81,且挂载nfs的共享目录,确保正确可访问nginx页面
5.最终效果
- web-7可以正常挂载nfs共享目录且权限是所有用户被映射为www(uid=11111),允许读写
- web-7用户上传那文件夹后,nfs服务器数据自动同步到backup服务器。

参考答案(🤩)

学习方法建议

1.理解部署架构

2.手敲部署过程,别复制粘贴,否则你永远搞不清其中每一个命令的语法,可能遇见的坑。

备份项目综合架构要求

批量修改sshd配置文件


#1.管理机自动创建公私钥
echo "正在创建公私钥..."
if [ -f /root/.ssh/id_rsa ]
then
  echo "密钥对已经存在,请检查!"
else
  ssh-keygen -f /root/.ssh/id_rsa -N '' > /tmp/create_ssh.log 2>&1
fi

echo '====================分割线=============================='
#2.管理机自动分发公钥到备管理机
echo "正在分发公钥中...分发的机器列表是{7,8,31,41}"
for ip in {7,8,9,31,41}
do
  sshpass -p '123123' ssh-copy-id 172.16.1.${ip} -o StrictHostKeyChecking=no > /tmp/create_ssh.log 2>&1
  echo "正在验证免密登录结果中...."
  echo "远程获取到主机名: $(ssh 172.16.1.${ip} hostname)"
done
echo '====================分割线=============================='

#3.远程修改被管理机的ssh连接端口为22999,监听地址是172.16.1.xx
for ip in {7,8,9,31,41}
do
    echo "修改172.16.1.${ip}的ssh端口中..."
    ssh root@172.16.1.${ip} "sed -i '/Port 22/c Port 22999' /etc/ssh/sshd_config"
done



echo '====================分割线=============================='

#4.远程修改被管理机不允许密码登录,只能是密钥登录
for ip in {7,8,9,31,41}
do
    echo "禁止密码登录参数修改中...当前操作的机器是172.16.1.${ip}"
    ssh root@172.16.1.${ip} "sed -i '/^PasswordAuthentication/c PasswordAuthentication no' /etc/ssh/sshd_config"
    echo "允许公钥登录参数修改中...当前操作的机器是172.16.1.${ip}"
    ssh root@172.16.1.${ip}  "sed -i  '/PubkeyAuthentication/c PubkeyAuthentication yes'  /etc/ssh/sshd_config"
done
echo '====================分割线=============================='
# 5.修改监听内网地址
for ip in {7,8,9,31,41}
do
    echo "修改监听地址中...当前操作的机器是172.16.1.${ip}"
    ssh root@172.16.1.${ip} "sed -i '/ListenAddress 0.0.0.0/c ListenAddress 172.16.1.${ip}' /etc/ssh/sshd_config"
done

echo '====================分割线=============================='

# 6.批量验证ssh修改情况
for ip in {7,8,9,31,41}
do
    echo "当前查看的机器是172.16.1.${ip}"
    ssh root@172.16.1.${ip} "grep -E '^(Port|PasswordAuthentication|PubkeyAuthentication|ListenAddress)' /etc/ssh/sshd_config"
done

echo '====================脚本执行完毕=============================='

批量重启ssh服务验证结果

1.批量重启sshd服务

for ip in {7,8,9,31,41}
do
    echo "重启sshd服务中,当前操作的机器是172.16.1.${ip}"
    ssh root@172.16.1.${ip} "systemctl restart sshd"
    echo "==========================================="
done

2.远程查看主机信息

[root@master-61 ~]#cat show_config.sh 
for ip in {7,8,9,31,41}
do
    echo "远程获取主机名中,当前操作的机器是172.16.1.${ip}"
    ssh -p 22999 root@172.16.1.${ip}  "hostname"
    echo "远程获取主机sshd配置信息,当前操作的机器是172.16.1.${ip}"
    ssh -p 22999 root@172.16.1.${ip} "grep -E '^(Port|PasswordAuthentication|PubkeyAuthentication|ListenAddress)' /etc/ssh/sshd_config"
    echo "远程查看sshd端口情况,当前操作的机器是172.16.1.${ip}"
    ssh -p 22999 root@172.16.1.${ip}  "netstat -tunlp|grep sshd|grep -v grep"
    echo "========================分割线============================="
done

一般情况下,内网机器是需要ssh互相登录的,因此防火墙规则无须添加了。

阶段3:远程一键安装综合备份架构

  • 上述的阶段2,一键搭建好了sshd的安全连接环境
  • 只要编写一键安装服务的脚本即可
  • 注意服务的启动顺序

rsync服务

# 1.安装
yum install rsync -y

# 2.配置文件
cat > /etc/rsyncd.conf << 'EOF'
uid = www 
gid = www 
port = 873
fake super = yes
use chroot = no
max connections = 200
timeout = 600
ignore errors
read only = false
list = false
auth users = rsync_backup
secrets file = /etc/rsync.passwd
log file = /var/log/rsyncd.log
#####################################
[backup]
comment = yuchaoit.cn about rsync
path = /backup
EOF

# 3.创建用户
groupadd www -g 666
useradd www -g 666 -u 666 -M -s /sbin/nologin

# 4.创建目录,授权
mkdir -p /backup
chown -R www.www /backup

# 5.创建密码文件,授权
echo 'rsync_backup:yuchao666' > /etc/rsync.passwd
chmod 600 /etc/rsync.passwd

# 6.启动服务
systemctl start rsyncd
systemctl enable rsyncd

# 7.检查服务
netstat -tunlp|grep rsync

远程拷贝、远程安装

[root@master-61 ~]#scp -P 22999 install_rsync.sh root@172.16.1.41:/opt/
[root@master-61 ~]#ssh -p 22999 root@172.16.1.41 "bash /opt/install_rsync.sh"

nfs服务(nfs-31)

# 1.安装服务
yum install nfs-utils rpcbind -y

# 2.创建nfs限定的用户、组
groupadd www -g 666
useradd www -g 666 -u 666 -M -s /sbin/nologin

# 3.创建共享目录,修改权限
mkdir /nfs-yuchao-nginx 
chown -R www.www /nfs-yuchao-nginx 

# 4.创建配置文件
cat > /etc/exports <<EOF
/nfs-yuchao-nginx 172.16.1.0/24(rw,sync,all_squash,anonuid=666,anongid=666)
EOF

# 5.启动服务
systemctl start nfs

# 6.检查服务
showmount -e 127.0.0.1

远程安装

1.远程发送配置文件
[root@master-61 ~]#scp -P 22999  install_nfs.sh root@172.16.1.31:/opt/
install_nfs.sh 

2.远程执行
[root@master-61 ~]#ssh -p 22999 root@172.16.1.31 "bash /opt/install_nfs.sh"

nfs+lsyncd服务

# 1.安装服务
yum install lsyncd -y

# 2.生成配置文件
cat >/etc/lsyncd.conf <<EOF
settings {
    logfile      ="/var/log/lsyncd/lsyncd.log",
    statusFile   ="/var/log/lsyncd/lsyncd.status",
    inotifyMode  = "CloseWrite",
    maxProcesses = 8,
    }

sync {
    default.rsync,
    source    = "/nfs-yuchao-nginx",
    target    = "rsync_backup@172.16.1.41::backup",
    delete= true,
    exclude = {".*"},
    delay=1,
    rsync     = {
        binary    = "/usr/bin/rsync",
        archive   = true,
        compress  = true,
        verbose   = true,
        password_file="/etc/rsync.passwd",
        _extra={"--bwlimit=200"}
        }
    }
EOF

# 3.创建密码文件
echo "yuchao666" > /etc/rsync.passwd
chmod 600 /etc/rsync.passwd

# 4.启动
systemctl start lsyncd

# 5.检查服务
ps -ef|grep lsyncd |grep -v grep

远程安装lsyncd

1.远程发送配置文件
[root@master-61 ~]#scp -P 22999  install_lsyncd.sh root@172.16.1.31:/opt/install_lsyncd.sh 

2.远程执行
[root@master-61 ~]#ssh -p 22999 root@172.16.1.31 "bash /opt/install_lsyncd.sh"

测试rsync+nfs

[root@master-61 ~]#ssh -p 22999 root@172.16.1.31 "touch /nfs-yuchao-nginx/超哥666.png"
[root@master-61 ~]#
[root@master-61 ~]#ssh -p 22999 root@172.16.1.41 "ls /backup"
超哥666.log
超哥666.png

Web7/8/9机器

# 1.安装服务
yum install nginx -y

# 2.创建配置文件
cat >/etc/nginx/nginx.conf <<EOF
worker_processes auto;
error_log /var/log/nginx/error.log;
pid /run/nginx.pid;

# Load dynamic modules. See /usr/share/doc/nginx/README.dynamic.
include /usr/share/nginx/modules/*.conf;

events {
    worker_connections 1024;
}
http {
    log_format  main  '$remote_addr - $remote_user [$time_local] "$request" '
                      '$status $body_bytes_sent "$http_referer" '
                      '"$http_user_agent" "$http_x_forwarded_for"';

    access_log  /var/log/nginx/access.log  main;
    sendfile            on;
    tcp_nopush          on;
    tcp_nodelay         on;
    keepalive_timeout   65;
    types_hash_max_size 4096;
    include             /etc/nginx/mime.types;
    default_type        application/octet-stream;


server {
  listen 81;
  server_name localhost;
  location / {
       root html;
       index index.html;
                          }
            }

}
EOF

# 3.启动服务
systemctl start nginx

# 4.检查服务
netstat -tunlp|grep nginx

# 5.挂载目录
yum install nfs-utils -y
mount -t nfs 172.16.1.31:/nfs-yuchao-nginx /usr/share/nginx/html

远程部署

[root@master-61 ~]#scp -P 22999 install_nginx.sh  root@172.16.1.7:/opt
[root@master-61 ~]#ssh -p 22999 root@172.16.1.7 "bash /opt/install_nginx.sh"


for server in {7,8,9}
do
    scp -P 22999 install_nginx.sh  root@172.16.1.${server}:/opt
    ssh -p 22999 root@172.16.1.${server} "bash /opt/install_nginx.sh"
done

最终测试

1.在共享存储中,创建网页数据文件,提供给所有web机器使用
cat >index.html<<EOF
<meta charset=utf8>
心若在、梦就在。
于超老师带你学linux,加油吧少年。
EOF


scp -P 22999 index.html root@172.16.1.31:/nfs-yuchao-nginx/





2.检查数据备份情况
ssh -p 22999 root@172.16.1.41 "ls -l /backup"


3.检查网站情况
for web in {7,8,9}
do
    curl 172.16.1.${web}:81
done


4. 浏览器访问
http://10.0.0.7:81/
http://10.0.0.8:81/
http://10.0.0.9:81/

5.再次修改页面,查看数据
cat >index.html<<EOF
<meta charset=utf8>
心若在、梦就在。
于超老师带你学linux,加油吧少年。
EOF
scp -P 22999 index.html root@172.16.1.31:/nfs-yuchao-nginx/

[root@master-61 ~]#ssh -p 22999 root@172.16.1.41 "cat /backup/index.html"
<meta charset=utf8>
心若在、梦就在。
于超老师带你学linux,加油吧少年。
Copyright © www.yuchaoit.cn 2025 all right reserved,powered by Gitbook作者:于超 2024-01-24 16:33:04

results matching ""

    No results matching ""